Збереження декількох сутностей в рамках однієї транзакції
- 1. Проблематика
- 2. Загальний опис
- 3. Моделювання бізнес-процесу для створення та використання вкладених сутностей
- 3.1. Моделювання та налаштування бізнес-процесу
- 3.1.1. Створення пулу для бізнес-процесу
- 3.1.2. Моделювання стартової події
- 3.1.3. Моделювання користувацьких форм для введення та підпису даних
- 3.1.4. Моделювання задачі скриптування "Підготовка даних до запису (transient var)" для формування простого об’єкта
- 3.1.5. Моделювання Call Activity для підпису простого об’єкта системним ключем
- 3.1.6. Моделювання сервісної задачі для створення профілю користувача
- 3.1.7. Моделювання задачі скриптування "Підготовка даних" для формування комплексного об’єкта
- 3.1.8. Моделювання Call Activity для підпису комплексного об’єкта системним ключем
- 3.1.9. Моделювання сервісної задачі для створення декількох сутностей в рамках однієї транзакції
- 3.2. Використання комплексного об’єкта у бізнес-процесі
- 3.1. Моделювання та налаштування бізнес-процесу
- 4. Імплементація на рівні API
| 🌐 Цей документ доступний українською та англійською мовами. Використовуйте перемикач у правому верхньому куті, щоб змінити версію. |
1. Проблематика
При використанні делегата dataFactoryConnectorCreateDelegate та відповідного ендпоінта, за потреби запису 2-х і більше сутностей до бази даних, виникає проблема — це може бути реалізовано тільки по черзі, різними транзакціями.
Відповідно, одна транзакція може завершитися успішно, а наступна — з будь-якої причини не завершитися. Такий сценарій може призвести до неконсистентності даних, необхідності видалення успішної транзакції із БД і повторного виконання всіх процедур.
Такий підхід ускладнює моделювання, значно подовжуючи бізнес-процес, а також збільшує навантаження на базу даних, адже збільшується і кількість транзакцій при створенні сутностей.
Наприклад, необхідно записати дані про користувача (1), його навчальний профіль (2) та налаштування користувача (3). Маємо три послідовні БД-транзакції:
-
Запис персональних даних користувача (простий об’єкт
personProfile) до таблиціperson_profile. Операція успішна. -
Запис даних для створення навчального профілю користувача (простий об’єкт
personEduProfile) до таблиціperson_edu_profile. Операція неуспішна. -
Запис налаштувань користувача (простий об’єкт
userSettings) до таблиціuser_setting. Транзакція не розпочалася взагалі.
В результаті, лише одна транзакція успішна. База даних не консистентна. Виникає необхідність відкотити БД до попереднього стану, тобто видалити кожну виконану транзакцію через DELETE-ендпоінт, і виконати всі три записи повторно.
Для розв’язання цієї проблеми впроваджено спеціальний делегат, що забезпечуватиме можливість одночасно зберігати декілька сутностей до різних таблиць бази даних в рамках однієї транзакції.
2. Загальний опис
З метою підтримки функціональності збереження декількох сутностей в рамках однієї транзакції[1], розроблено типове розширення до бізнес-процесів — делегат ${dataFactoryConnectorNestedCreateDelegate}, для якого імплементовано однойменний шаблон Create nested entities in data factory, представлений у вигляді JSON-файлу dataFactoryConnectorNestedCreateDelegate.json.
Делегат потрібний для того, щоб в рамках однієї транзакції створювати декілька сутностей у Фабриці даних.
|
На Платформі реєстрів реалізовано подібний делегат і відповідний шаблон до нього — Create entity in data factory, але він дозволяє створити лише одну сутність в рамках транзакції. За таких обставин результат однієї сервісної задачі бізнес-процесу може створити тільки один запис у сховищі даних. |
За допомогою делегата ${dataFactoryConnectorNestedCreateDelegate} реалізовано можливість створення декількох записів з однієї сервісної задачі.
Для того, щоб делегат міг функціонувати, на рівні Фабрики даних реалізована можливість створення вкладених сутностей (nested entities), тобто імплементовано окремий спеціальний ендпоінт, щоб приймати комплексні (вкладені) об’єкти, що містять декілька сутностей, від рівня бізнес-процесів і створювати відповідні записи у різних таблицях бази даних за одну транзакцію.
На рівні API, у контракті, описано, яким має бути тіло запита, щоб мати змогу створити декілька сутностей у БД.
|
Після опрацювання на рівні API, Фабрика даних сама розкладе дані до належних таблиць. |
3. Моделювання бізнес-процесу для створення та використання вкладених сутностей
|
3.1. Моделювання та налаштування бізнес-процесу
На прикладі бізнес-процесу для створення вкладених сутностей розглянемо налаштування делегата Create nested entities in data factory, а також кроки моделювання таких сутностей у процесі: створення користувача, створення навчального профілю користувача, а також створення наказів, на підставі яких додається навчальний профіль.

3.1.1. Створення пулу для бізнес-процесу
-
Відкрийте додаток Camunda Modeler та створіть нову діаграму BPMN. Для цього у лівому верхньому куті натисніть меню File → New File → BPMN Diagram.

-
На панелі інструментів зліва знайдіть елемент Create pool/Participant та перетягніть його до області моделювання.

-
Заповніть наступні поля відповідними значеннями:
-
У полі
Participant Nameвведіть назву пулу, що відображатиметься у моделері —Бізнес-процес. -
У полі
Process idвведіть ідентифікатор бізнес-процесу —nested_entity_test_process. -
У полі
Process Nameвкажіть бізнес-назву процесу —nested entity test process.

-
3.1.2. Моделювання стартової події
Створіть початкову подію для запуску бізнес-процесу користувачем. Для цього виконайте наступні кроки:
-
На панелі інструментів, зліва, знайдіть елемент (коло) CreateStartEvent та перетягніть його до панелі моделювання.
-
На панелі налаштувань справа заповніть наступні параметри відповідними значеннями:
-
У полі
Nameвведіть назву початкової події —Початок; -
У полі
Initiatorвведітьinitiator.initiator— спеціальна змінна, що встановлюється для користувача, який розпочав процес.

-
3.1.3. Моделювання користувацьких форм для введення та підпису даних
Моделювальник має створити дві користувацькі задачі (форми) для внесення персональних даних користувача (1) та їх подальшого підпису КЕП (2).

-
Змоделюйте користувацьку задачу (User form) для внесення даних профілю користувача та пов’яжіть її із формою бізнес-процесу параметром
Form key.-
У полі
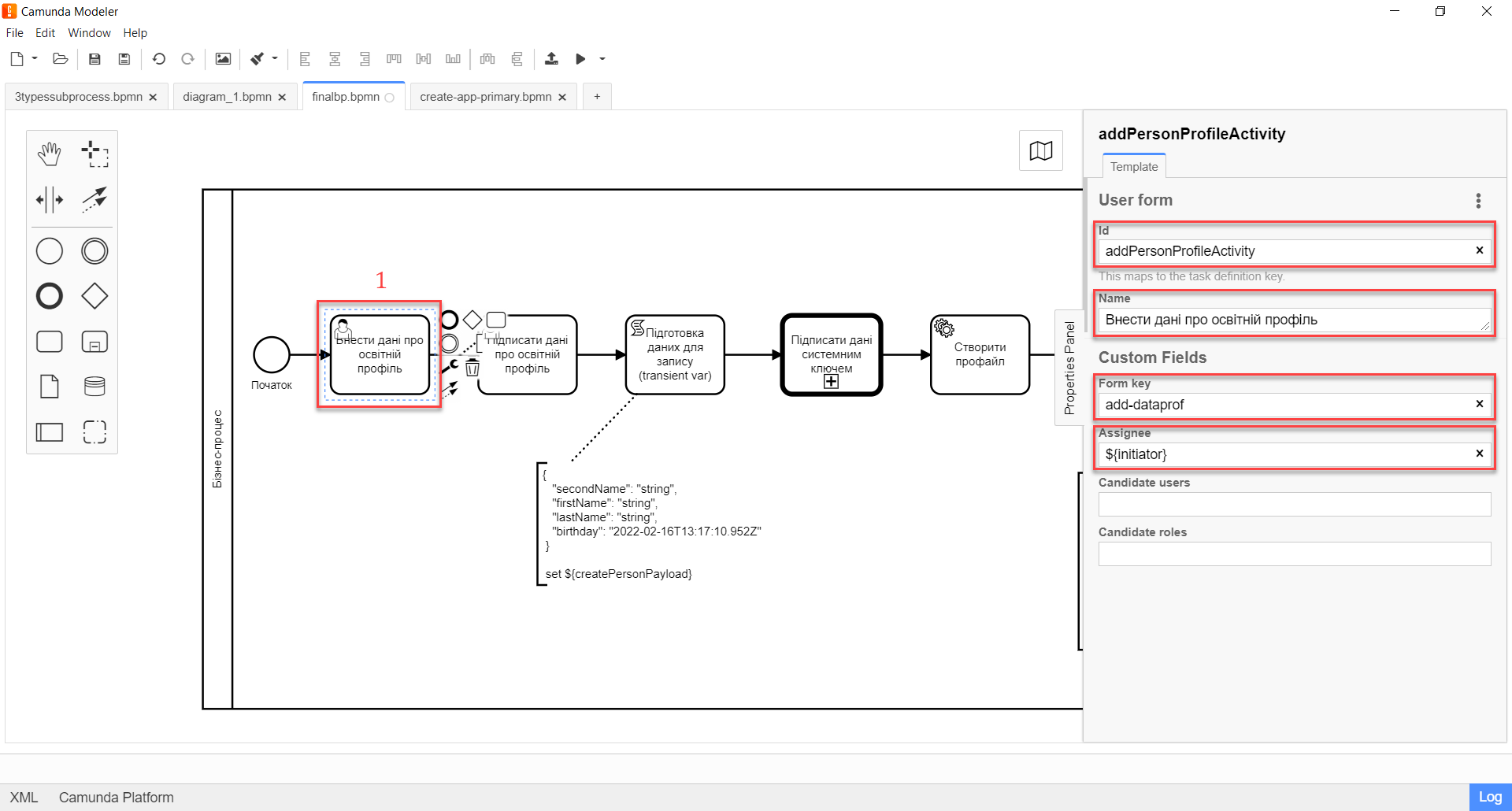
Idвкажіть ідентифікатор задачі —addPersonProfileActivity. Він є ключем визначення задачі (task definition key). -
У полі
Nameвведіть назву задачі. Наприклад,Внести дані про освітній профіль. -
У полі
Form keyвведіть ключ форми бізнес-процесу —add-dataprof. -
У полі
Assigneeвкажіть змінну, що використовується для зберігання користувача, який запустив екземпляр процесу, —${initiator}.
-
-
Змоделюйте користувацьку задачу (User form) для підпису даних профілю користувача за допомогою КЕП та пов’яжіть її із формою бізнес-процесу параметром
Form key.-
У полі
Idвкажіть ідентифікатор задачі —signPersonProfileActivity. Він є ключем визначення задачі (task definition key). -
У полі
Nameвведіть назву задачі. Наприклад,Підписати дані про освітній профіль. -
У полі
Form keyвведіть ключ форми бізнес-процесу —add-signd. -
У полі
Assigneeвкажіть змінну, що використовується для зберігання користувача, який запустив екземпляр процесу, —${initiator}.
-
Тобто з погляду UI, після запуску бізнес-процесу, перед посадовою особою з’явиться форма для внесення даних профілю. Після внесення даних з’явиться нова форма для підпису даних за допомогою КЕП. Дані будуть передані бізнес-процесу за параметром Form key і використані у наступній задачі процесу.
|
3.1.4. Моделювання задачі скриптування "Підготовка даних до запису (transient var)" для формування простого об’єкта
Внесені на формі та підписані КЕП дані передаються задачі скриптування (Script task), де використовується groovy-скрипт, який формує із цих даних JSON-об’єкт і записує його до змінної createPersonPayload.

-
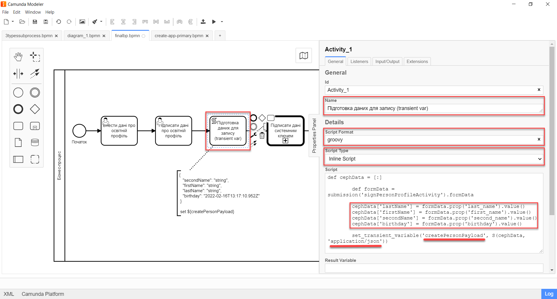
Створіть нову задачу, визначте її тип, натиснувши іконку ключа та обравши з меню пункт Script Task (Задача скриптування).
-
На панелі налаштувань справа заповніть наступні поля:
-
У полі
Nameвкажіть назву задачі —Підготовка даних для запису (transient var). -
У полі
Script Formatвкажіть формат скрипту —groovy. -
У полі
Script Typeвкажіть тип скрипту —Inline Script. -
У полі
Scriptвведіть безпосередньо groovy-скрипт:Приклад 2. Приклад. Groovy-скрипт, що формує JSON-об’єкт для подальшого запису до БДdef cephData = [:] def formData = submission('signPersonProfileActivity').formData cephData['lastName'] = formData.prop('last_name').value() cephData['firstName'] = formData.prop('first_name').value() cephData['secondName'] = formData.prop('second_name').value() cephData['birthday'] = formData.prop('birthday').value() set_transient_variable('createPersonPayload', S(cephData, 'application/json'))
-
-
В результаті виконання задачі, у виводі отримуємо сформований JSON, збережений до змінної
createPersonPayload, що надалі використовуватиметься у бізнес-процесі.Приклад 3. Приклад. Сформований JSON-об’єкт, збережений до змінної 'createPersonPayload'{ "secondName": "string", "firstName": "string", "lastName": "string", "birthday": "2022-02-16T13:17:10.952Z" }
3.1.5. Моделювання Call Activity для підпису простого об’єкта системним ключем
Далі необхідно створити Call Activity для виклику глобального підпроцесу підпису даних системним ключем. Call Activity використовує змінну createPersonPayload, дані з якої передаються до підпроцесу для подальшого їх підпису.
В результаті виконання підпроцесу, викликаного у Call Activity, дані підписуються системним Ceph-ключем. Ключ зберігається до змінної person_profile_system_signature_ceph_key.
-
Змоделюйте елемент Call Activity.
-
Перейдіть до панелі налаштувань справа та застосуйте делегат System digital signature. Для цього оберіть відповідний шаблон із каталогу (
Open Catolog).Приклад налаштування делегата System digital signature наведено за посиланням. -
Виконайте подальші налаштування:
-
У полі
Nameвкажіть назву елемента —Підписати дані системним ключем. -
У полі
Input dataвкажіть вхідні дані, які необхідно передати підпроцесу, що викликатиметься —${createPersonPayload}. -
У полі
Output variable nameвведіть назву змінної, в яку буде записано системний Ceph-ключ —person_profile_system_signature_ceph_key. Він потрібний для додаткового системного підпису у Фабриці даних.Ідентифікатор підпроцесу, що викликатиметься, передається у полі Called Elementі має стале значенняsystem-signature-bp. Ці та деякі інші налаштування "вшито" до шаблону з метою спрощення моделювання.
-
3.1.6. Моделювання сервісної задачі для створення профілю користувача
Надалі дані використовуються у сервісній задачі "Створити профайл".
У задачі необхідно застосувати делегат для створення однієї сутності у базі даних (Create entity in data factory), використавши підписані дані (Payload) зі змінної ${createPersonPayload}, та надіслати запит до відповідного API-ендпоінту (ресурсу) person-profile.
Разом із даними передається і ключ для перевірки системного підпису Фабрикою даних, який взято зі змінної ${person_profile_system_signature_ceph_key}.
В результаті отримуємо відповідь від API, яка зберігатиметься у змінній createPersonProfileResponse.
-
Змоделюйте нову задачу.
-
Визначте її тип, натиснувши іконку ключа та обравши з меню пункт Service Task (сервісна задача).
-
Перейдіть до панелі налаштувань справа та застосуйте делегат Create entity in data factory. Для цього оберіть відповідний шаблон із каталогу (
Open Catalog). -
Виконайте подальші налаштування:
-
У полі
Idвкажіть ідентифікатор сервісної задачі —createProfile. -
У полі
Nameвкажіть назву задачі. Наприклад,Створити профайл. -
У полі
Resourceвкажіть ресурс (API-ендпоінт), куди необхідно виконати запит —person-profile.На рівні API ендпоінт виглядає наступним чином: /<resource name>, де<resource name>— назва ресурсу. Тобто у поліResourceнеобхідно ввести значення, вказане після косої риски (/). -
У полі
Payloadвведіть тіло запита — JSON-об`єкт, тобто дані зі змінної${createPersonPayload}, які необхідно зберегти до Фабрики даних.Майте на увазі, що необхідно попередньо побудувати цей JSON-об`єкт, тобто payload, в рамках задачі скриптування. -
У полі
X-Access-Tokenвкажіть токен доступу до ресурсу.Токен доступу береться з АБО ініціатора (наприклад,
${initiator().accessToken}), АБО виконавця задачі (наприклад,${completer('taskDefinitionId').accessToken}):-
Якщо перед сервісною задачею у бізнес-процесі немає жодної користувацької задачі, використовуємо токен ініціатора процесу (initiator).
-
Якщо перед сервісною задачею є користувацька задача, використовуємо токен виконавця задачі (completer).
Таким чином ми від імені користувача, який АБО запустив бізнес-процес, АБО виконав користувацьку задачу, створюємо сутність у базі даних.
-
-
У полі
X-Digital-Signature-sourceвкажіть джерело цифрового підпису (КЕП), тобто передайте функціїsign_submission()ID користувацької форми, де застосовували КЕП —${sign_submission('signPersonProfileActivity').signatureDocumentId}. -
У полі
X-Digital-Signature-Derived-sourceвкажіть джерело системного підпису, тобто змінну, з якої необхідно взяти системний ключ, —${person_profile_system_signature_ceph_key}. -
У полі
Result variableвкажіть назву змінної, до якої необхідно зберегти відповідь від API, —createPersonProfileResponse.
-
В результаті виконується одна транзакція, що записує один простий об’єкт personProfile до відповідної таблиці person_profile у базі даних.
|
3.1.7. Моделювання задачі скриптування "Підготовка даних" для формування комплексного об’єкта
Далі у задачі скриптування необхідно створити комплексний об’єкт (nested object), що містить вкладені сутності:
-
об’єкт
personEduProfile(навчальний профіль користувача), в якому ми передаємо вкладений об’єкт з ID щойно створеного користувача (personProfileId); -
а також об’єкт
orders, в якому передається список атрибутів наказу, тобто додаткові налаштування (підстави) для створення такого навчального профілю.
Комплексний JSON-об’єкт із вкладеними сутностями записуємо до змінної createComplexPayload.

-
Створіть нову задачу, визначте її тип, натиснувши іконку ключа та обравши з меню пункт Script Task (Задача скриптування).
-
На панелі налаштувань справа заповніть наступні поля:
-
У полі
Nameвкажіть назву задачі —Підготовка даних. -
У полі
Script Formatвкажіть формат скрипту —groovy. -
У полі
Script Typeвкажіть тип скрипту —Inline Script. -
У полі
Scriptвведіть безпосередньо groovy-скрипт:Приклад 4. Приклад. Groovy-скрипт, що формує комплексний JSON-об’єкт для подальшого запису до БДdef personProfileId = createPersonProfileResponse.responseBody.prop('id').value() def personEduProfile = ['personProfileId':personProfileId] def formData = submission('signPersonProfileActivity').formData def orders = [:] orders['ordersType'] = formData.prop('order_type').value() orders['ordersNumber'] = formData.prop('order_number').value() orders['ordersDate'] = formData.prop('order_date').value() orders['personProfileId'] = personProfileId def cephData = ['personEduProfile':personEduProfile,'orders':orders] set_transient_variable('createComplexPayload', S(cephData, 'application/json'))
-
-
В результаті виконання задачі, у виводі отримуємо сформований JSON, збережений до змінної
createComplexPayload, що надалі використовуватиметься у бізнес-процесі.Приклад 5. Приклад. Сформований JSON-об’єкт, збережений до змінної 'createComplexPayload'{ "personEduProfile": { "personProfileId": "3fa85f64-5717-4562-b3fc-2c963f66afa6" }, "orders": { "ordersType": "string", "ordersNumber": "string", "ordersDate": "2022-02-16T13:33:30.660Z", "personProfileId": "3fa85f64-5717-4562-b3fc-2c963f66afa6" } }
3.1.8. Моделювання Call Activity для підпису комплексного об’єкта системним ключем
Далі необхідно створити Call Activity для виклику глобального підпроцесу підпису даних системним ключем. Call Activity використовує змінну createComplexPayload, дані з якої передаються до підпроцесу для подальшого їх підпису.
В результаті виконання підпроцесу, викликаного у Call Activity, дані підписуються системним Ceph-ключем для перевірки системного підпису Фабрикою даних. Ключ зберігається до змінної transaction_system_signature_ceph_key.
-
Змоделюйте елемент Call Activity.
-
Перейдіть до панелі налаштувань справа та застосуйте делегат System digital signature. Для цього оберіть відповідний шаблон із каталогу (
Open Catolog).Приклад налаштування делегата System digital signature наведено за посиланням. -
Виконайте подальші налаштування:
-
У полі
Nameвкажіть назву елемента —Підписати дані системним ключем. -
У полі
Input dataвкажіть вхідні дані, які необхідно передати підпроцесу, що викликатиметься —${createComplexPayload}. -
У полі
Output variable nameвведіть назву змінної, до якої буде записано системний Ceph-ключ —transaction_system_signature_ceph_key. Він потрібний для перевірки системного підпису у Фабриці даних.Ідентифікатор підпроцесу, що викликатиметься, передається у полі Called Elementі має стале значенняsystem-signature-bp. Ці та деякі інші налаштування "вшито" до шаблону з метою спрощення моделювання.
-
3.1.9. Моделювання сервісної задачі для створення декількох сутностей в рамках однієї транзакції
Далі дані використовуються у сервісній задачі "Збереження даних".
У задачі необхідно застосувати делегат для створення декількох сутностей у базі даних в рамках однієї транзакції (Create nested entities in data factory), використавши підписані дані (Payload) зі змінної ${createСomplexPayload}.
- В рамках виконання задачі бізнес-процес:
-
-
надсилає підписані дані (
${createComplexPayload}) до API-ендпоінту (ресурсу)nested-transaction-entity. -
передає токен доступу до ресурсу.
-
передає у запиті КЕП користувача.
-
передає системний ключ зі змінної
${transaction_system_signature_ceph_key}.
-
Результат (відповідь) від API записуємо до змінної response.
-
Змоделюйте нову задачу.
-
Визначте її тип, натиснувши іконку ключа та обравши з меню пункт Service Task (сервісна задача).
-
Перейдіть до панелі налаштувань справа та застосуйте делегат Create nested entities in data factory. Для цього оберіть відповідний шаблон із каталогу (
Open Catalog).Приклад налаштування делегата Create nested entities in data factory наведено за посиланням. -
Виконайте подальші налаштування:
-
У полі
Idвкажіть ідентифікатор сервісної задачі —createComplex. -
У полі
Nameвкажіть назву задачі. Наприклад,Збереження даних. -
У полі
Resourceвкажіть ресурс (API-ендпоінт), куди необхідно виконати запит —nested-transaction-entity.На рівні API ендпоінт виглядає наступним чином: /nested/<resource name>, де<resource name>— назва ресурсу. Тобто у поліResourceнеобхідно ввести значення, вказане після останньої косої риски (/). -
У полі
Payloadвведіть тіло запита — JSON-об`єкт, тобто дані зі змінної${createComplexPayload}, які необхідно зберегти до Фабрики даних.Майте на увазі, що необхідно попередньо побудувати цей JSON-об`єкт, тобто payload, в рамках задачі скриптування. -
У полі
X-Access-Tokenвкажіть токен доступу до ресурсу.Токен доступу береться з АБО ініціатора (наприклад,
${initiator().accessToken}), АБО виконавця задачі (наприклад,${completer('taskDefinitionId').accessToken}):-
Якщо перед сервісною задачею у бізнес-процесі немає жодної користувацької задачі, використовуємо токен ініціатора процесу (initiator).
-
Якщо перед сервісною задачею є користувацька задача, використовуємо токен виконавця задачі (completer).
Таким чином ми від імені користувача, який АБО запустив бізнес-процес, АБО виконав користувацьку задачу, створюємо сутності у базі даних.
-
-
У полі
X-Digital-Signature-sourceвкажіть джерело цифрового підпису (КЕП), тобто передайте функціїsign_submission()ID користувацької форми, де застосовували КЕП, —${sign_submission('signPersonProfileActivity').signatureDocumentId}. -
У полі
X-Digital-Signature-Derived-sourceвкажіть джерело системного підпису, тобто змінну, з якої необхідно взяти системний ключ, —${transaction_system_signature_ceph_key}. -
У полі
Result variableвкажіть назву змінної, в якій необхідно зберегти відповідь від API, —response.
-
-
Виконайте
Unlinkшаблону, тобто від’єднайте шаблон від задачі, щоб побачити деталі його імплементації, що передзаповнюються автоматично з метою спрощення моделювання:-
У полі
Implementationвизначено тип —Delegate Expression. -
У полі
Delegate Expressionвизначено назву делегата —$dataFactoryConnectorNestedCreateDelegate.

-
|
В результаті виконується одна транзакція, що записує комплексний об’єкт, який складається із декількох вкладених об’єктів (сутностей): Таким чином маємо виконану транзакцію одночасно до 3-х таблиць у базі даних. Рівень API Фабрики даних автоматично розкладає дані, що надходять у тілі запита, за різними таблицями. |
-
Продовжіть бізнес-процес за необхідності або завершіть.
3.2. Використання комплексного об’єкта у бізнес-процесі
Розглянемо приклад подальшого використання комплексного об’єкта у цьому ж бізнес-процесі, дані якого були збережені до бази даних в рамках попередньої транзакції.
3.2.1. Моделювання сервісної задачі "Get transaction"
Для подальшого використання комплексного об’єкта та його збережених сутностей, необхідно спочатку отримати ID транзакції, в рамках якої був записаний цей об’єкт.
Для цього потрібно надіслати GET-запит на відповідний ендпоінт Get transaction, вказавши ID транзакції зі змінної response останньої сервісної задачі — ${response.value.responseBody.prop('id').value()}, а також токен доступу до ресурсу.

-
Змоделюйте нову задачу.
-
Визначте її тип, натиснувши іконку ключа та обравши з меню пункт Service Task (сервісна задача).
-
Перейдіть до панелі налаштувань справа та застосуйте делегат Read entity from data factory. Для цього оберіть відповідний шаблон із каталогу (
Open Catalog). -
Виконайте подальші налаштування:
-
У полі
Nameвкажіть назву задачі. Наприклад,Get transaction. -
У полі
Resourceвкажіть ресурс (API-ендпоінт), куди необхідно виконати запит —transaction.На рівні API ендпоінт виглядає наступним чином: /<resource name>, де<resource name>— назва ресурсу. Тобто у поліResourceнеобхідно ввести значення, вказане після косої риски (/). -
У полі
Resource idвведіть ID транзакції зі змінноїresponseостанньої сервісної задачі —${response.value.responseBody.prop('id').value()}, що необхідно передати до Фабрики даних. -
У полі
X-Access-Tokenвкажіть токен доступу до ресурсу —${completer('signPersonProfileActivity').accessToken}.Токен доступу береться з АБО ініціатора (наприклад,
${initiator().accessToken}), АБО виконавця задачі (наприклад,${completer('taskDefinitionId').accessToken}):-
Якщо перед сервісною задачею у бізнес-процесі немає жодної користувацької задачі, використовуємо токен ініціатора процесу (initiator).
-
Якщо перед сервісною задачею є користувацька задача, використовуємо токен виконавця задачі (completer).
Таким чином ми від імені користувача, який АБО запустив бізнес-процес, АБО виконав користувацьку задачу, виконуємо пошук сутності у базі даних.
-
-
У полі
Result variableвкажіть назву змінної, в якій необхідно зберегти відповідь від API, —txResponse.
-
3.2.2. Моделювання сервісної задачі "Пошук даних за наказом"
Після отримання ID транзакції в результаті виконання попередньої задачі, ми можемо виконати пошук за певними даними, що збереглися в рамках такої транзакції (тут — за наказом, тобто об’єктом orders).
Для цього потрібно надіслати GET-запит на відповідний ендпоінт orders, вказавши ID транзакції зі змінної txResponse останньої сервісної задачі — ${txResponse.value.responseBody.prop('ordersId').value()}, а також токен доступу до ресурсу.
-
Змоделюйте нову задачу.
-
Визначте її тип, натиснувши іконку ключа та обравши з меню пункт Service Task (сервісна задача).
-
Перейдіть до панелі налаштувань справа та застосуйте делегат Read entity from data factory. Для цього оберіть відповідний шаблон із каталогу (
Open Catalog). -
Виконайте подальші налаштування:
-
У полі
Nameвкажіть назву задачі. Наприклад,Пошук даних за наказом. -
У полі
Resourceвкажіть ресурс (API-ендпоінт), куди необхідно виконати запит —orders.На рівні API ендпоінт виглядає наступним чином: /<resource name>, де<resource name>— назва ресурсу. Тобто у поліResourceнеобхідно ввести значення, вказане після косої риски (/). -
У полі
Resource idвведіть ID транзакції зі змінноїtxResponseостанньої сервісної задачі —${txResponse.value.responseBody.prop('ordersId').value()}, що необхідно передати до Фабрики даних. -
У полі
X-Access-Tokenвкажіть токен доступу до ресурсу —${completer('signPersonProfileActivity').accessToken}.Токен доступу береться з АБО ініціатора (наприклад,
${initiator().accessToken}), АБО виконавця задачі (наприклад,${completer('taskDefinitionId').accessToken}):-
Якщо перед сервісною задачею у бізнес-процесі немає жодної користувацької задачі, використовуємо токен ініціатора процесу (initiator).
-
Якщо перед сервісною задачею є користувацька задача, використовуємо токен виконавця задачі (completer).
Таким чином ми від імені користувача, який АБО запустив бізнес-процес, АБО виконав користувацьку задачу, виконуємо пошук сутності у базі даних.
-
-
У полі
Result variableвкажіть назву змінної, в якій необхідно зберегти відповідь від API, —ordResponse.
-
-
Продовжіть бізнес-процес за необхідності або завершіть.
4. Імплементація на рівні API
Для окремого типу запита використовують окремий делегат. Тобто в загальному випадку є REST-контролер, який підтримує певні типи запитів (методи): POST, GET, PUT та DELETE. Для кожного методу — свій делегат.
|
Для ресурсу І хоча метод
|
{
"personEduProfile": {
"personProfileId": "3fa85f64-5717-4562-b3fc-2c963f66afa6"
},
"orders": {
"ordersType": "string",
"ordersNumber": "string",
"ordersDate": "2022-02-16T13:33:30.660Z",
"personProfileId": "3fa85f64-5717-4562-b3fc-2c963f66afa6"
}
}
- HTTP-код:
200 OK
- Тіло відповіді:
{
"id":"d1394f5d-5274-4831-90ac-0dfdb6d7bd35"
}
|
Отже, нема потреби створювати окремий контролер із різними ендпоінтами для різних цілей. Достатньо використовувати один окремий ендпоінт, який матиме можливість приймати й правильно опрацьовувати комплексний JSON-об’єкт, в якому одночасно передаватимуться всі необхідні дані користувача та його налаштування, і параметри якого можна буде зберегти до різних таблиць в одній БД-транзакції. |
